Notice
Recent Posts
Recent Comments
Link
| 일 | 월 | 화 | 수 | 목 | 금 | 토 |
|---|---|---|---|---|---|---|
| 1 | 2 | |||||
| 3 | 4 | 5 | 6 | 7 | 8 | 9 |
| 10 | 11 | 12 | 13 | 14 | 15 | 16 |
| 17 | 18 | 19 | 20 | 21 | 22 | 23 |
| 24 | 25 | 26 | 27 | 28 | 29 | 30 |
| 31 |
Tags
- Redux
- Python
- optional chanining
- Hooks
- Nullish Coalescing Operator
- React Kakao map
- css #html
- react
- 카카오맵
- React #Hooks
- Python #CodeUp
- BOJ
- nextjs
- 카카오맵 api
- HTML #CSS
- HTML
- 프로그래머스
- firebase
- Python #Baekjoon
- spread operation
- Next
- JavaScript
- Template literals
- es6
- CSS
- es11
- Default parameter
Archives
- Today
- Total
거북이개발자
[ReactHooks] lifecycle, useEffect 본문
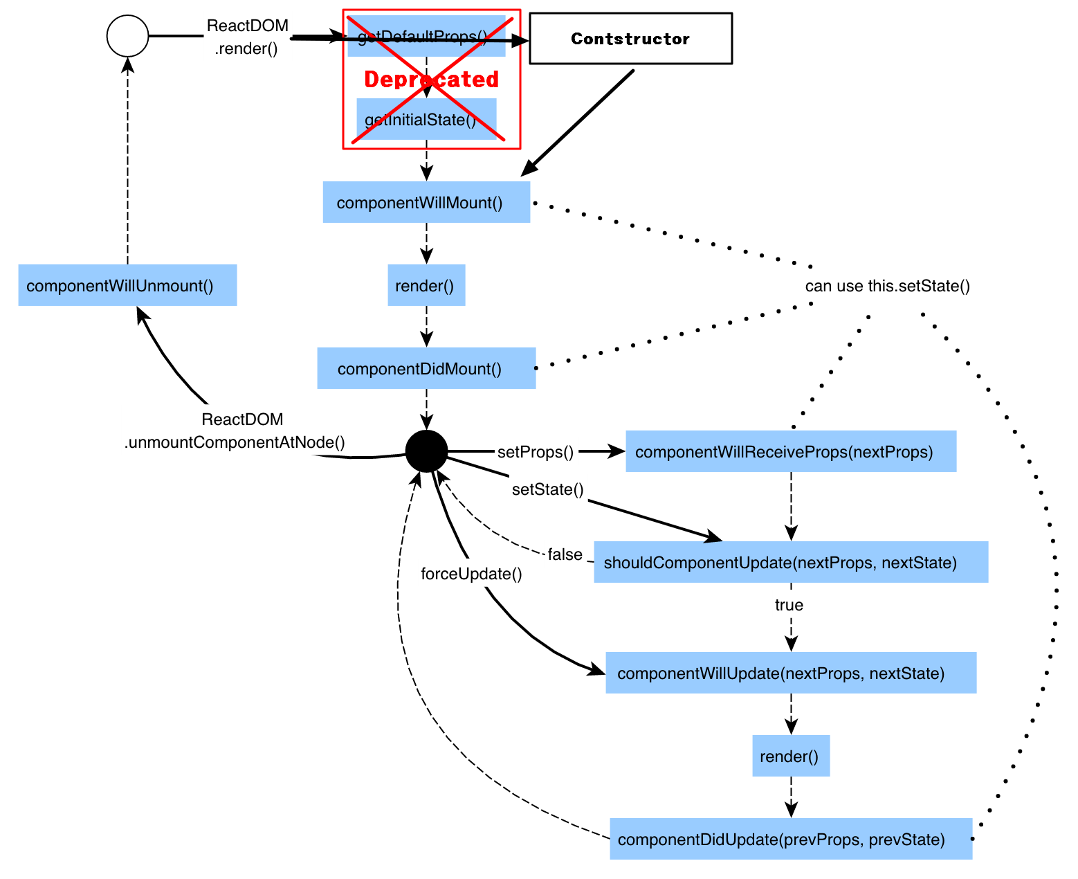
1. lifecycle

React의 class는 위의 사진처럼 lifecycle을 갖는다.
reder가 실행되고 그후 componentDidMount()가 실행된다.
단 그후 같은 setState로는 rerender가 일어날시 componentDidMount()는 일어나지 않는다.
componentWillUnmount 는 컴포넌트가 제거되기 직전일어난다.
2. useEffect
함수형은 위의 lifecycle를 이용하지 못한다. 그래서 대신 이용하는것이 useEffect이다.
useEffect( ()=>{ //componentDidMount, componentDidUpdate 역할(1대1 대응은 아님)
return () =>{ //componentWillUnmount 역할
}
},[]);
위의 형식으로 사용한다.
useEffect을 통해서 componentDidMount, componentDidUpdate의 역활을 대체할 수 있다.
또한 return을 통해서componentWillUnmount의 역활을 대체할 수 있다.
2번째 인자로 배열 형태임, 배열 안에는 검사하고자 하는 특정 값을 넣는다.
'React > ReactHooks' 카테고리의 다른 글
| [ReactHooks] 첨부파일 초기화 (0) | 2021.02.04 |
|---|---|
| [ReactHooks] useRef, Time함수, 3항연산자, 렌더링 (0) | 2021.01.20 |
| [ReactHooks] useState, 함수형 (2) | 2021.01.18 |
Comments