Notice
Recent Posts
Recent Comments
Link
| 일 | 월 | 화 | 수 | 목 | 금 | 토 |
|---|---|---|---|---|---|---|
| 1 | 2 | 3 | 4 | 5 | 6 | |
| 7 | 8 | 9 | 10 | 11 | 12 | 13 |
| 14 | 15 | 16 | 17 | 18 | 19 | 20 |
| 21 | 22 | 23 | 24 | 25 | 26 | 27 |
| 28 | 29 | 30 | 31 |
Tags
- spread operation
- React #Hooks
- React Kakao map
- CSS
- css #html
- Python #CodeUp
- nextjs
- firebase
- es6
- es11
- JavaScript
- 카카오맵 api
- Hooks
- HTML
- 카카오맵
- 프로그래머스
- HTML #CSS
- Redux
- Next
- Python #Baekjoon
- react
- optional chanining
- Python
- Default parameter
- Nullish Coalescing Operator
- BOJ
- Template literals
Archives
- Today
- Total
거북이개발자
[ReactHooks] lifecycle, useEffect 본문
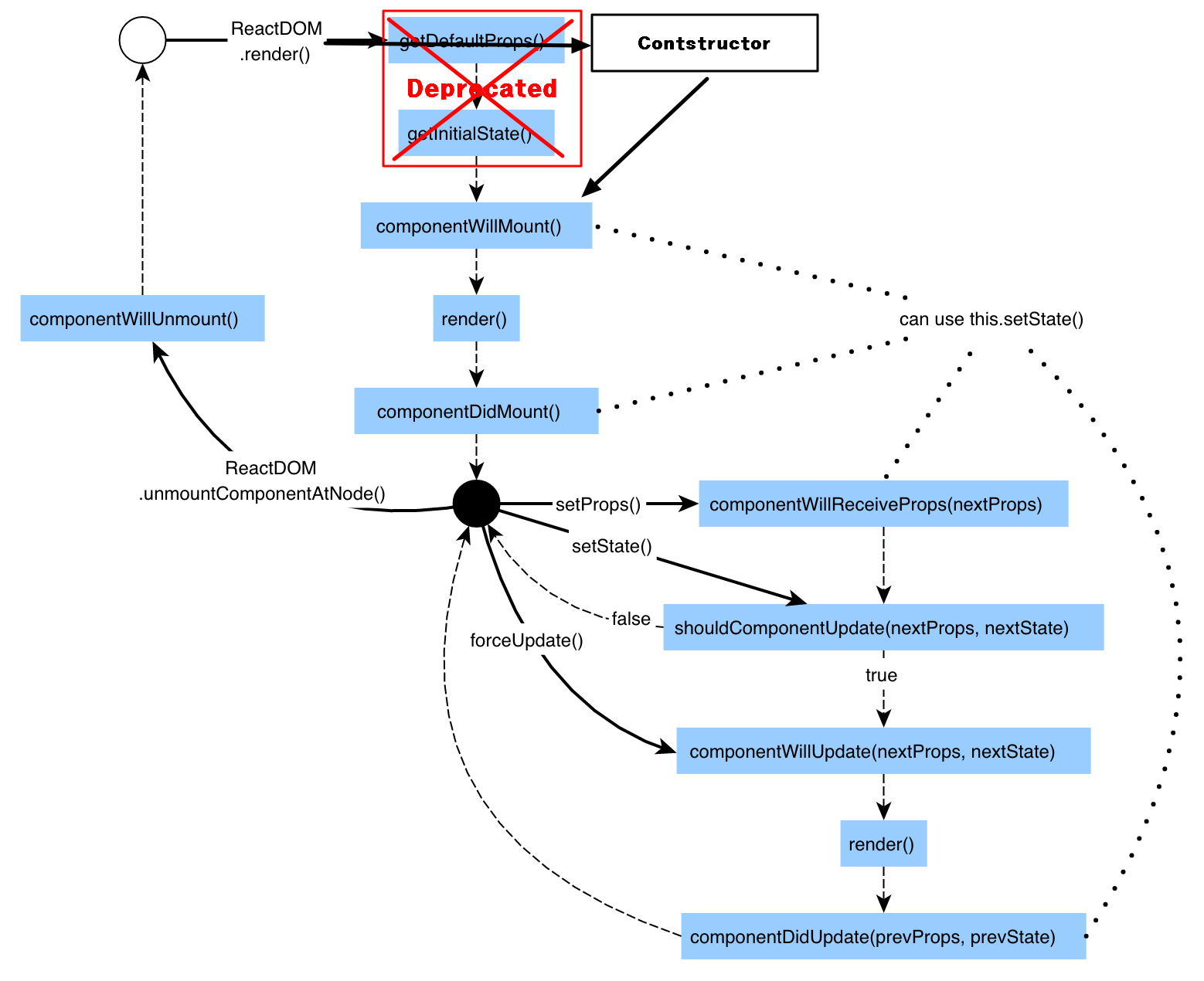
1. lifecycle

React의 class는 위의 사진처럼 lifecycle을 갖는다.
reder가 실행되고 그후 componentDidMount()가 실행된다.
단 그후 같은 setState로는 rerender가 일어날시 componentDidMount()는 일어나지 않는다.
componentWillUnmount 는 컴포넌트가 제거되기 직전일어난다.
2. useEffect
함수형은 위의 lifecycle를 이용하지 못한다. 그래서 대신 이용하는것이 useEffect이다.
useEffect( ()=>{ //componentDidMount, componentDidUpdate 역할(1대1 대응은 아님)
return () =>{ //componentWillUnmount 역할
}
},[]);
위의 형식으로 사용한다.
useEffect을 통해서 componentDidMount, componentDidUpdate의 역활을 대체할 수 있다.
또한 return을 통해서componentWillUnmount의 역활을 대체할 수 있다.
2번째 인자로 배열 형태임, 배열 안에는 검사하고자 하는 특정 값을 넣는다.
'React > ReactHooks' 카테고리의 다른 글
| [ReactHooks] 첨부파일 초기화 (0) | 2021.02.04 |
|---|---|
| [ReactHooks] useRef, Time함수, 3항연산자, 렌더링 (0) | 2021.01.20 |
| [ReactHooks] useState, 함수형 (2) | 2021.01.18 |
Comments